
오늘 한것
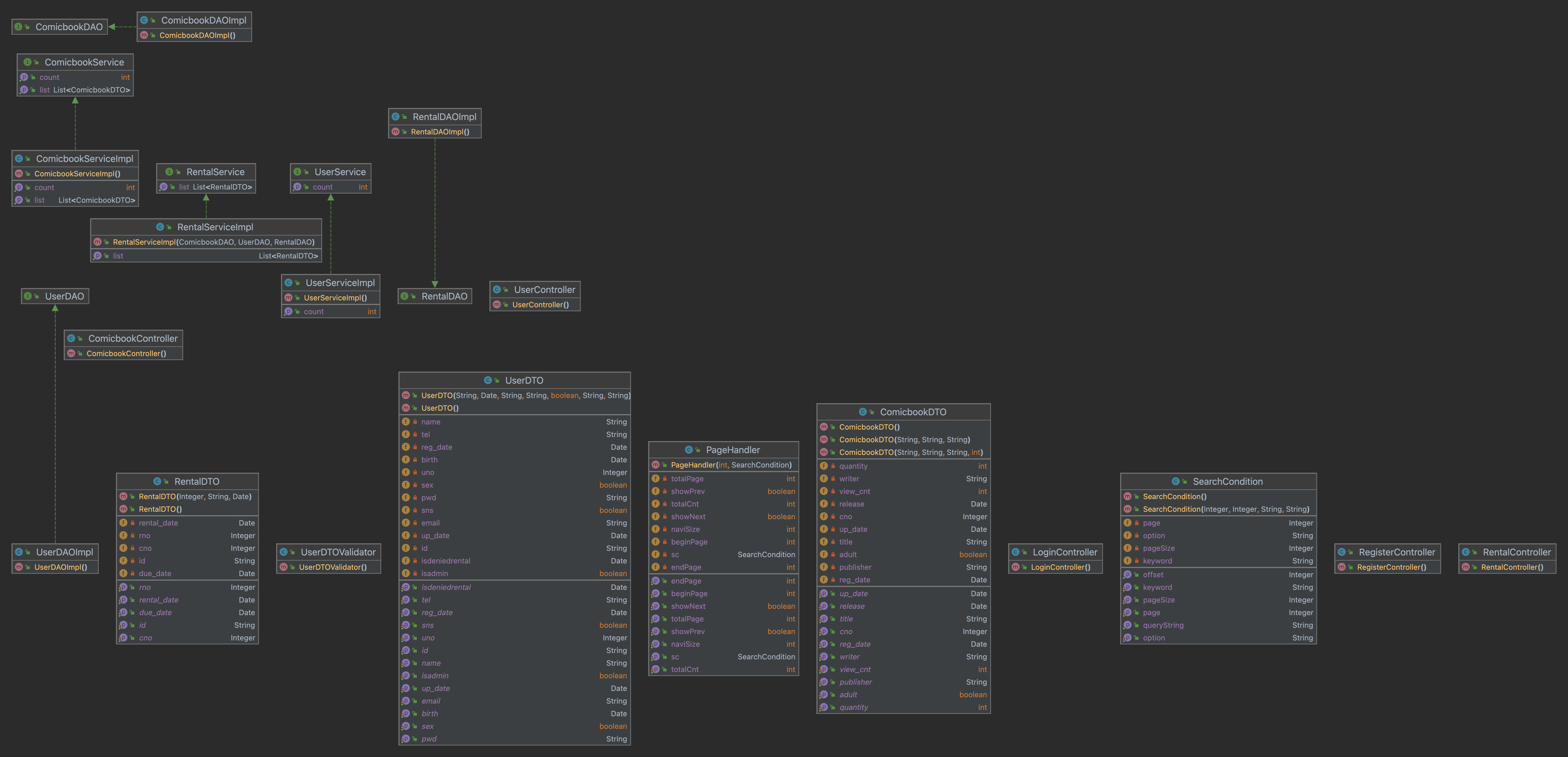
- 만화책 대여 관리 시스템 프로젝트 마무리
내일 할것
- 스프링 부트
https://github.com/ji-hoooon/comicbookrental
GitHub - ji-hoooon/comicbookrental: 만화책 대여 관리 시스템
만화책 대여 관리 시스템. Contribute to ji-hoooon/comicbookrental development by creating an account on GitHub.
github.com


'Server Programming > TIL' 카테고리의 다른 글
| 50일차 - TIL (0) | 2023.02.01 |
|---|---|
| 49일차 - TIL (1) | 2023.01.31 |
| 45일차 - TIL (1) | 2023.01.26 |
| 44일차 - TIL (0) | 2023.01.25 |
| 39일차 - TIL (1) | 2023.01.20 |